大家好呀,我是网上冲浪的Vigor🏄,今天给大家推荐一个颠覆传统聊天对话式的AI效率工具——Flowith。
官网:https://flowith.io/invitation?code=T3BFFF (魔法打开)
推荐Flowith的理由是,这款产品的人机交互真的让我眼前一亮,它不同于Chatgpt,也不同于市面上常见的聊天对话式的AI工具,也就是所谓的“ChatUI”。
Flowith带来了一种全新的交互方式,一种基于无限画布的思维导图式的交互,这种交互不仅解决了传统ChatUI在处理复杂或多线程对话时的局限性,还极大地增强了使用时的互动体验。
在这两天的使用过程中,我能明显感受到,flowith能让我以更自由的方式探索信息和组织知识点。可以在一个无限扩展的画布上自由地拖动和链接知识,形成一种有组织的、可视化的知识图谱,这大大提升了我的信息处理和知识沉淀的能力。
接下来就让我带大家好好了解一下这款极具创新力的AI效率工具
flowith提供四种使用场景,也可以说是四种交互模式,分别是✨自动决策模式、🧠思维导图发散模式、🌏联网超级搜索模式、📷生成图片模式。
如果四种模式都不选的情况下,则是普通模式,支持自定义选择本次交互要用的模型,可选项很多也很强大,具体下面再说👇
不同于传统Chatbot的对话式交互,Flowith可以在一个无限大的画布中进行交互,AI生成的内容都会以脑图的形式进行呈现,更加有利于内容生产如反复生成文案、生成代码等的场景。
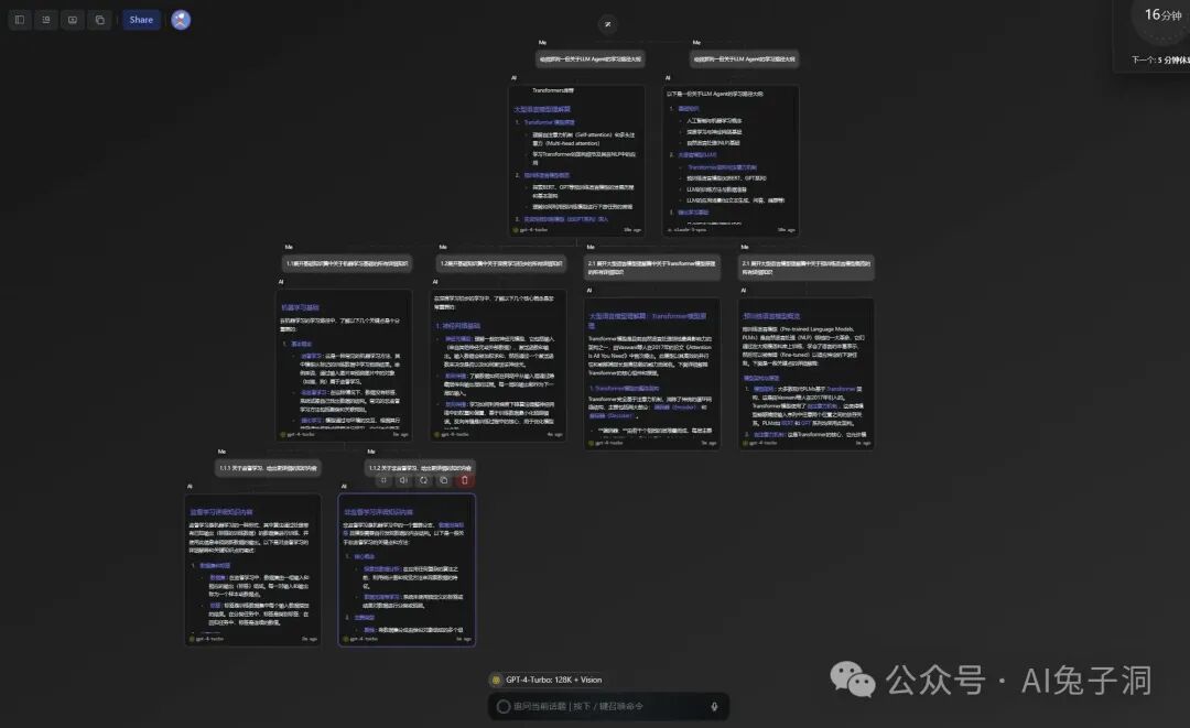
比如我让大模型给我输出一份学习LLM Agent的学习路径,通过画布交互,我不仅可以让多个AI模型给我处理需求,查看不同模型能力的输出情况;还可以在对话过程中,很自然的将输出内容生成一份脑图,将知识点构建成一个有组织结构的知识树,这让梳理知识体系的效率得到了大大的提高。
再比如我们可以利用画布的特性,使用大模型的能力进行一场”酣畅淋漓”头脑风暴,将话题讨论的每个观点都通过思维导图的方式记录下来,方便回溯和查看。
Flowith集成了主流模型中最强大的几个模型,覆盖了文本生成、图片生成、音频生成三个使用场景。
文本生成模型中支持了当前T1阵营的GPT4-Turbo 和 Claude3-Opus,T2阵营则有GPT3.5、Mixtral-8*7B和Gemma-7b 三种模型,实际体验下来T1模型的逻辑理解和推理能力要大大优于T2模型,能紧扣提问内容进行专项回答,不会说一堆主题无关的废话。
图片生成模型中对接了MJ-V6 和 SD XL 两个API,都是T1级别的存在,平台还很贴心用GPT4辅助生成画图Prompt的加强版模型,这样就能中文对话进行画图。
Flowith还有个非常牛的功能,那就是支持联网搜索的基础上,还能根据搜索结果整理生成一个知识图谱,具体效果如下图。
联网搜索和总结的能力,个人体验后觉得可以比肩国外的“Perplexity AI”和国内的“秘塔AI”,都是支持将搜索结果以卡片和图片的形式呈现,并且搜索的每篇内容都会有核心要点总结,只不过可能是模型问题,输出的内容都变成英文了。
最终搜索的所有结果都会整理成一段分析总结、关键点和知识图谱,这对于从0开始搜索和学习新知识的人来说,将会带来非常大的指导帮助。
在使用过程中,能明显感受到Flowith有着非常多交互体验上的思考,很多细节明显是经过仔细雕琢和优化的,比如画布拖动时图片的抖动效果,选择模型时logo的旋转效果,选择模式时每个模式区块也有各自的动画效果,就连官方首页的地球背景也是可以拖动交互的。
这些对于功能使用来说并没有什么帮助,但确实提升用户体验的小妙招。
Flowith将很多衍生的功能通过插件的方式集成在画布中,这就意味着你可以在一张大的画布中完成多种类型的需求工作,并且同时查看结果。
比如你可以一边联网查询一边进行头脑风暴,你也可以对上传的PDF进行总结的同时,再联网谷歌进行搜索,最后做一个对比总结……
在体验了几天Flowith后,我觉得画布式的交互方式有效解决了,在传统多轮对话中难以追溯历史记录的问题,将碎片化的对话整理成有组织结构的脑图形式,不仅让知识点更加清晰,也极大地提升了学习和记忆的效率。通过这种方法,信息呈现得更为有序,用户能够更容易地形成知识结构和记忆点。
所以我愈发觉得,目前主流的聊天对话交互方式,仅仅是人机交互发展过程中的一个过渡状态,Flowith的出现就很好的佐证了这一点,创新画布交互方式能让用户更深入地探索主题,和更便捷地创建个人知识体系,这种方式能够让用户更加沉浸地参与到交互中去。
此外,Flowith的出现也启示了我,目前大家对AI大模型的期待可能存在一定的误区。当前AI大模型的能力从来都不是从 0-100,一步到位地完全解决问题。更多的是辅助我们从 0 开始,为需求问题提供解释和初步的解决方案。
真正令用户操心的是,如何引导AI完成剩下从 1-100 的解决方案,这其中必然会涉及多次甚至上百次的人机交互,如何优化这其中的交互操作还有着非常大的挖掘空间。
Flowith给出了一种新的解决方案,它可能并不完美,但确实提供了一个值得肯定的方向。作为用户,我们自然希望未来能有更多的厂商进入这一领域,不断探索和改进,最终实现从 1-100 的无缝人机交互,真正达到高效、便捷和有趣的交互体验。
总之,Flowith是一个功能强大、体验优秀的AI效率工具,里面的大模型也可以免费使用,大家赶紧去用起来!!
官网:https://flowith.io/invitation?code=T3BFFF (魔法打开)
❤️关注、👍点赞、⭐转发
🤗 合作/加群方式