以下文章来源于程序员囧辉 ,作者囧辉
Java核心技术、大厂高频面试题深度解析,学习经验分享。
(给ImportNew加星标,提高Java技能)
作者:囧辉 (本文来自作者投稿)
降低资源消耗。通过重复利用已创建的线程,降低线程创建和销毁造成的消耗。
提高响应速度。当任务到达时,任务可以不需要等到线程创建就能立即执行。
增加线程的可管理型。线程是稀缺资源,使用线程池可以进行统一分配,调优和监控。
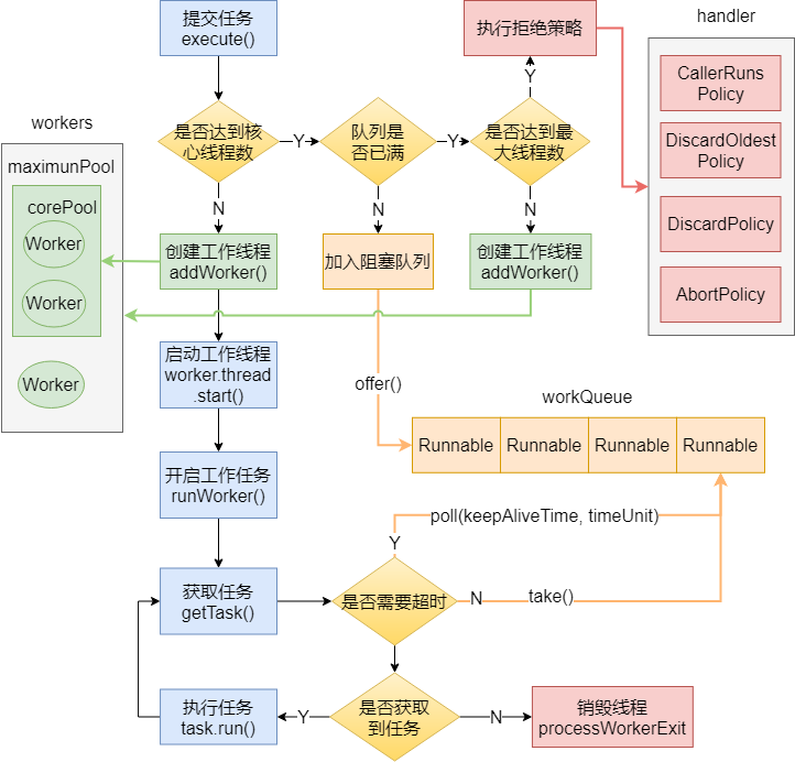
我给你画张图吧。
线程池目前有5个状态:
RUNNING:接受新任务并处理排队的任务。
SHUTDOWN:不接受新任务,但处理排队的任务。
STOP:不接受新任务,不处理排队的任务,并中断正在进行的任务。
TIDYING:所有任务都已终止,workerCount 为零,线程转换到 TIDYING 状态将运行 terminated() 钩子方法。
TERMINATED:terminated() 已完成。
二狗:这几个状态之间是怎么流转的?
我再给你画个图,看好了!
二狗:(这图也不错,收藏就对了)线程池有哪些队列?
常见的阻塞队列有以下几种:
ArrayBlockingQueue:基于数组结构的有界阻塞队列,按先进先出对元素进行排序。
LinkedBlockingQueue:基于链表结构的有界/无界阻塞队列,按先进先出对元素进行排序,吞吐量通常高于 ArrayBlockingQueue。Executors.newFixedThreadPool 使用了该队列。
SynchronousQueue:不是一个真正的队列,而是一种在线程之间移交的机制。要将一个元素放入 SynchronousQueue 中,必须有另一个线程正在等待接受这个元素。如果没有线程等待,并且线程池的当前大小小于最大值,那么线程池将创建一个线程,否则根据拒绝策略,这个任务将被拒绝。使用直接移交将更高效,因为任务会直接移交给执行它的线程,而不是被放在队列中,然后由工作线程从队列中提取任务。只有当线程池是无界的或者可以拒绝任务时,该队列才有实际价值。
Executors.newCachedThreadPool使用了该队列。
PriorityBlockingQueue:具有优先级的无界队列,按优先级对元素进行排序。元素的优先级是通过自然顺序或 Comparator 来定义的。
二狗:使用队列有什么需要注意的吗?
使用有界队列时,需要注意线程池满了后,被拒绝的任务如何处理。
使用无界队列时,需要注意如果任务的提交速度大于线程池的处理速度,可能会导致内存溢出。
二狗:线程池有哪些拒绝策略?
常见的有以下几种:
AbortPolicy:中止策略。默认的拒绝策略,直接抛出 RejectedExecutionException。调用者可以捕获这个异常,然后根据需求编写自己的处理代码。
DiscardPolicy:抛弃策略。什么都不做,直接抛弃被拒绝的任务。
DiscardOldestPolicy:抛弃最老策略。抛弃阻塞队列中最老的任务,相当于就是队列中下一个将要被执行的任务,然后重新提交被拒绝的任务。如果阻塞队列是一个优先队列,那么“抛弃最旧的”策略将导致抛弃优先级最高的任务,因此最好不要将该策略和优先级队列放在一起使用。
CallerRunsPolicy:调用者运行策略。在调用者线程中执行该任务。该策略实现了一种调节机制,该策略既不会抛弃任务,也不会抛出异常,而是将任务回退到调用者(调用线程池执行任务的主线程),由于执行任务需要一定时间,因此主线程至少在一段时间内不能提交任务,从而使得线程池有时间来处理完正在执行的任务。
二狗:线程只能在任务到达时才启动吗?
默认情况下,即使是核心线程也只能在新任务到达时才创建和启动。但是我们可以使用 prestartCoreThread(启动一个核心线程)或 prestartAllCoreThreads(启动全部核心线程)方法来提前启动核心线程。
二狗:核心线程怎么实现一直存活?
阻塞队列方法有四种形式,它们以不同的方式处理操作,如下表。
核心线程在获取任务时,通过阻塞队列的 take() 方法实现的一直阻塞(存活)。
原理同上,也是利用阻塞队列的方法,在获取任务时通过阻塞队列的 poll(time,unit) 方法实现的在延迟死亡。
二狗:如何终止线程池?
终止线程池主要有两种方式:
shutdown:“温柔”的关闭线程池。不接受新任务,但是在关闭前会将之前提交的任务处理完毕。
shutdownNow:“粗暴”的关闭线程池,也就是直接关闭线程池,通过 Thread#interrupt() 方法终止所有线程,不会等待之前提交的任务执行完毕。但是会返回队列中未处理的任务。
newFixedThreadPool:固定线程数的线程池。corePoolSize = maximumPoolSize,keepAliveTime为0,工作队列使用无界的LinkedBlockingQueue。适用于为了满足资源管理的需求,而需要限制当前线程数量的场景,适用于负载比较重的服务器。
newSingleThreadExecutor:只有一个线程的线程池。corePoolSize = maximumPoolSize = 1,keepAliveTime为0,工作队列使用无界的LinkedBlockingQueue。适用于需要保证顺序的执行各个任务的场景。
newCachedThreadPool: 按需要创建新线程的线程池。核心线程数为0,最大线程数为 Integer.MAX_VALUE,keepAliveTime为60秒,工作队列使用同步移交 SynchronousQueue。该线程池可以无限扩展,当需求增加时,可以添加新的线程,而当需求降低时会自动回收空闲线程。适用于执行很多的短期异步任务,或者是负载较轻的服务器。
newScheduledThreadPool:创建一个以延迟或定时的方式来执行任务的线程池,工作队列为 DelayedWorkQueue。适用于需要多个后台线程执行周期任务。
newWorkStealingPool:JDK 1.8 新增,用于创建一个可以窃取的线程池,底层使用 ForkJoinPool 实现。
二狗:线程池里有个 ctl,你知道它是如何设计的吗?
ctl 是一个打包两个概念字段的原子整数。
1)workerCount:指示线程的有效数量;
2)runState:指示线程池的运行状态,有 RUNNING、SHUTDOWN、STOP、TIDYING、TERMINATED 等状态。
int 类型有32位,其中 ctl 的低29为用于表示 workerCount,高3位用于表示 runState,如下图所示。
例如,当我们的线程池运行状态为 RUNNING,工作线程个数为3,则此时 ctl 的原码为:1010 0000 0000 0000 0000 0000 0000 0011
二狗:(这小子看来由偷偷准备了,看来得拿出压箱底的题目了)ctl 为什么这么设计?有什么好处吗?
个人认为,ctl 这么设计的主要好处是将对 runState 和 workerCount 的操作封装成了一个原子操作。
runState 和 workerCount 是线程池正常运转中的2个最重要属性,线程池在某一时刻该做什么操作,取决于这2个属性的值。
因此无论是查询还是修改,我们必须保证对这2个属性的操作是属于“同一时刻”的,也就是原子操作,否则就会出现错乱的情况。如果我们使用2个变量来分别存储,要保证原子性则需要额外进行加锁操作,这显然会带来额外的开销,而将这2个变量封装成1个 AtomicInteger 则不会带来额外的加锁开销,而且只需使用简单的位操作就能分别得到 runState 和 workerCount。
由于这个设计,workerCount 的上限 CAPACITY = (1 << 29) - 1,对应的二进制原码为:0001 1111 1111 1111 1111 1111 1111 1111(不用数了,29个1)。
通过 ctl 得到 runState,只需通过位操作:ctl & ~CAPACITY。
~(按位取反),于是“~CAPACITY”的值为:1110 0000 0000 0000 0000 0000 0000 0000,只有高3位为1,与 ctl 进行 & 操作,结果为 ctl 高3位的值,也就是 runState。
通过 ctl 得到 workerCount 则更简单了,只需通过位操作:c & CAPACITY。
二狗:小伙子不错不错,那我最后问一个,在我们实际使用中,线程池的大小配置多少合适?
要想合理的配置线程池大小,首先我们需要区分任务是计算密集型还是I/O密集型。
对于计算密集型,设置 线程数 = CPU数 + 1,通常能实现最优的利用率。
对于I/O密集型,网上常见的说法是设置 线程数 = CPU数 * 2 ,这个做法是可以的,但个人觉得不是最优的。
在我们日常的开发中,我们的任务几乎是离不开I/O的,常见的网络I/O(RPC调用)、磁盘I/O(数据库操作),并且I/O的等待时间通常会占整个任务处理时间的很大一部分,在这种情况下,开启更多的线程可以让 CPU 得到更充分的使用,一个较合理的计算公式如下:
线程数 = CPU数 * CPU利用率 * (任务等待时间 / 任务计算时间 + 1)
例如我们有个定时任务,部署在4核的服务器上,该任务有100ms在计算,900ms在I/O等待,则线程数约为:4 * 1 * (1 + 900 / 100) = 40个。
当然,具体我们还要结合实际的使用场景来考虑。
看完本文有收获?请转发分享给更多人
关注「ImportNew」,提升Java技能
好文章,我在看❤️