相对于传统的CAN测试,FlexRay测试有哪些特点呢?本期我们将主要介绍FlexRay相关协议,并分享FlexRay诊断刷写测试实践经验。
另外,大家可以留意下近期新的以太网通信技术10Base-T1,其相关的通信技术与FlexRay有异曲同工之处。
FlexRay有两个通道,即通道A和通道B,支持多种网络拓扑结构,可配置成:
单通道或双通道总线网络
单通道或双通道星型网络
总线型和星型的混合型网络
图1 双通道总线型拓扑结构
FlexRay数据帧由帧头、有效负载数据段和帧尾三部分构成。
图2 FlexRay帧格式
静态段基于时分多址TDMA(time division multiple access)的访问机制
动态段基于最小时隙的访问机制,也称灵活的时分多址FTDMA(flexible time division multiple access)
通信周期是 FlexRay 媒体访问控制的基本要素,协议是通过时间分层的方法来定义通信周期的。
图3 通信周期的时间分层
1.通信周期层
静态段采用TDMA机制进行数据传输
动态段采用FTDMA机制进行数据传输
符号窗口主要用来发送特征符号
网络空闲时间在一个通信周期的末尾,主要用来进行时钟同步
2.仲裁网格层
3.最大时间节拍层
4.最小时间节拍层
图4-2 有ACK应答报文传输
图5 C_PDU类型与PCI字节
起始帧
连续帧
图6 Num Bytes of Block与BufferSize(BfS)
流控帧
PCI第一个字节的低四位用于区分流控状态:
3表示CTS(ContinueToSend)
4表示ACK_RET(Acknowledge/Retry)
5表示WT(Wait)
6表示ABT(Abort)
7表示OVFLW(Overflow)
尾帧
图7 C_PDU格式
图8 L_PDU格式
图9 FlexRay诊断报文示例
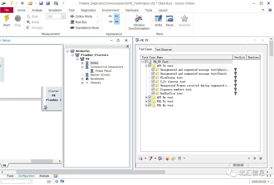
图10 FlexRay诊断通信部分测试项示例
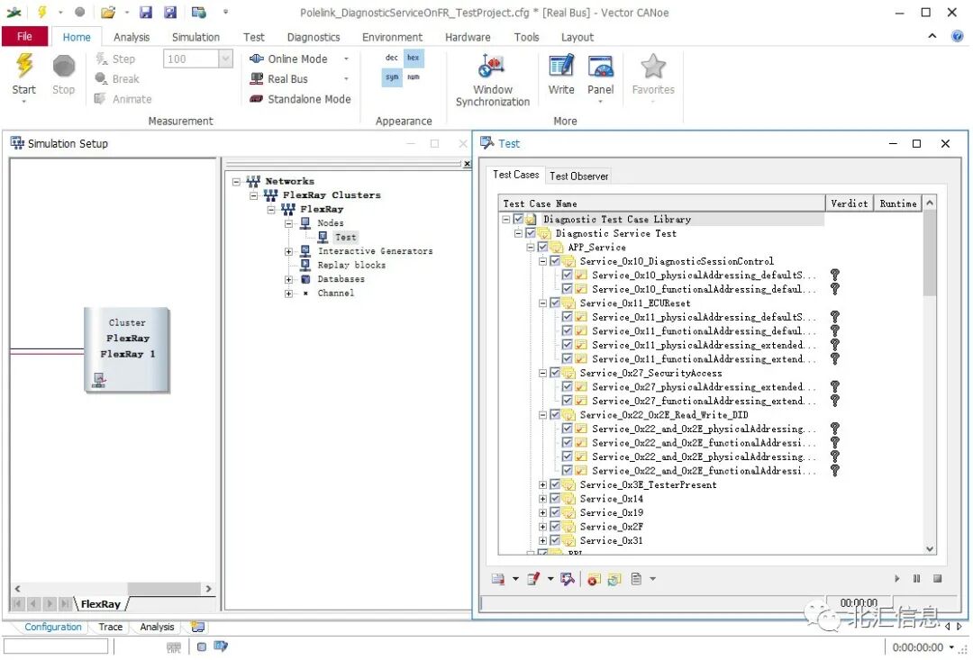
图11 FlexRay诊断服务部分测试项示例
图12 FlexRay诊断刷写部分测试项示例
图13 FlexRay诊断测试报告示例
部分图片来源于Vector
参考文献
[1] ISO 10681-2
[2] FlexRay Communications System Protocol Specification v3.0.1
往期精彩
如需了解如上内容更多信息,
可以随时联系北汇信息!
电话:021-34716271
邮箱:marketing@polelink.com
微信ID:Polelink_Info
北汇信息|专注电控、新能源、MES技术
长按二维码关注北汇信息