点击上方 Java后端,选择 设为星标
优质文章,及时送达
最近正好也没什么可忙的,就回过头来鼓捣过去的知识点,到Servlet部分时,以前学习的时候硬是把从上到下的继承关系和接口实现记得乱七八糟。
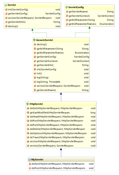
查看图形形式的继承链
实际上,你也可以从左边的项目目录树中,对你想查看的类点击右键,同样选择Diagrams,效果是一样的:
蓝色实线箭头是指继承关系
优化继承链图形,想我所想
得到的继承关系图形,有些并不是我们想去了解的,比如上图的Object和Serializable,我们只想关心Servlet重要的那几个继承关系,怎么办?
有人说,诶,这怎么够呢,那继承下来的那些方法我也想看啊?简单,IDEA通通满足你。
当我们还需要查看其他类和当前类是否有继承上的关系的时候,我们可以选择加其加入到当前的继承关系图形中来。
例如我们添加了一个Student类,如下图所示。好吧,并没有任何箭头,看来它和当前这几个类以及接口并没有发生什么不可描述的关系:
如果你想查看某个类中,比如某个方法的具体源码,当然,不可能给你展现在图形上了,不然屏幕还不得撑炸?
但是可以利用图形,或者配合IDEA的structure方便快捷地进入某个类的源码进行查看。
最后
用上面提到的的IDEA这些功能,学习和查看类关系,了解诸如主流框架源码之类的东西,可以说是非常舒服了。
最近整理一份面试资料《Java技术栈学习手册》,覆盖了Java技术、面试题精选、Spring全家桶、Nginx、SSM、微服务、数据库、数据结构、架构等等。 获取方式:点“ 在看,关注公众号 Java后端 并回复 777 领取,更多内容陆续奉上。 推荐阅读 1. 盘点提高国内访问 GitHub 的速度的 9 种方案 2. :: 是什么语法? 3. GitHub上最励志的计算机自学教程 4. 消息队列面试连环问
喜欢文章,点个在看