不知道你是不是跟小科一样,电脑里存放的文件是越来越多了,新建的文件夹也越来越多,每每看到随意摆放的文件,小科立刻身心疲惫。
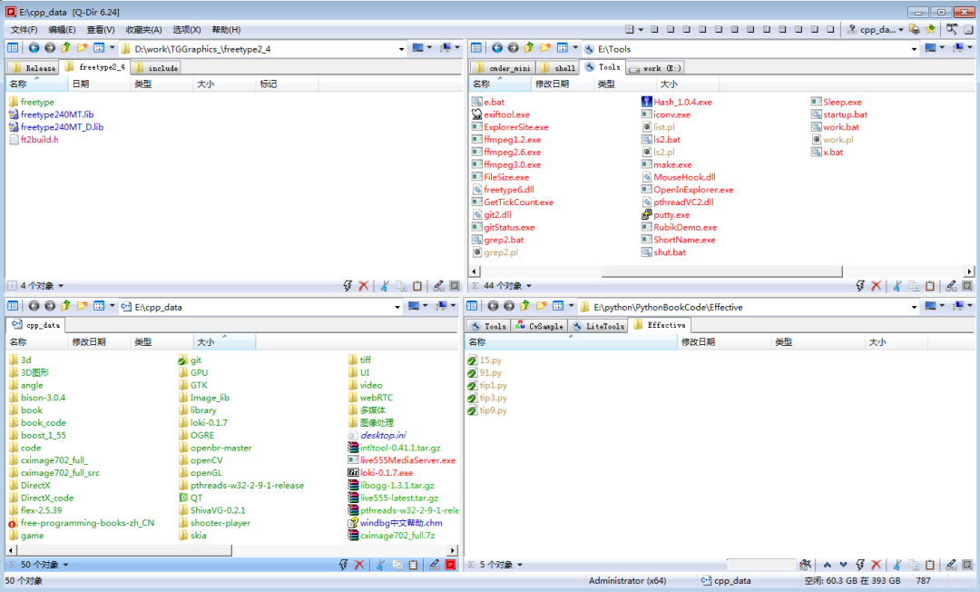
但就在前段时间!小科发现了一款简单易用的入门级文件资源管理器——Q-Dir!Q-Dir最大的特色是可以同时管理四个文件夹,很适合用于管理和分类文件。当然!它还可以随时切换其他的窗体布局,双格、三格都不在话下!
图源:cnblogs
Q-Dir还可以对每个打开的资源管理器窗口分别进行配置,可以用最舒服的方式浏览你的文件。右上角的图标可以对界面的资源布局进行更改,如下图所示:
如果你是个入门级文件管理玩家,只需要简单的文件管理就能满足日常所需,那么Q-Dir将会是你管理文件资源的不二选择!替代默认Windows文件资源管理器的最佳工具!
为了方便大家高效整理繁杂的文件资源,本期小科给大家准备了Q-Dir软件安装包!赶快来下载试一试吧!
赶紧关注下方公众号
回复【qd】(字母小写)
按提示完成相关操作
资源概览
篇幅有限,以上仅部分展示
赶紧关注下方公众号
回复【qd】(字母小写)
按提示完成相关操作
扫码添加学术顾问
回复【科研交流群】
加入【科研岛科研交流】群
海量资料抢先领!
想掌握更多本硕博升学、科研、论文一手资讯
点下方关注我们哦~