以下文章来源于后端技术漫谈 ,作者蛮三刀把刀
在福报厂修福报的互联网后端开发工程师,专注后端技术分享。
近期文章精选 :
Java 八股文网站:javaguide.cn
本文开始前,问大家一个问题,你觉得一份业务代码,尤其是互联网业务代码,都有哪些特点?
我能想到的有这几点:
每当我们新启动一个代码仓库,都是信心满满,结构整洁。但是时间越往后,代码就变得腐败不堪,技术债务越来越庞大。
这种情况有解决方案吗?也是有的:
而 COLA,我们今天的主角,就是为了提供一个可落地的业务代码结构规范,让你的代码腐烂的尽可能慢一些,让团队的开发效率尽可能快一些。
COLA 是由阿里大佬张建飞所提出的一种业务代码架构的最佳实践,并且已经在阿里云脚手架代码生成器中作为一个可选项,可见其已经拥有了一定影响力。
阿里云 Java 工程脚手架地址:https://start.aliyun.com/bootstrap.html 。
COLA 是 Clean Object-Oriented and Layered Architecture 的缩写,代表“整洁面向对象分层架构”。
在 COLA 4.0,也就是目前最新的版本中,作者将 COLA 拆分为 COLA 架构(Archetype)和 COLA 组件(Components)两个部分:
两者互不干扰,可以独立使用。
首先主要谈谈 COLA 架构,COLA 的官方博文中是这么介绍的:
在平时我们的业务开发中,大部分的系统都需要:
接收 request,响应 response; 做业务逻辑处理,像校验参数,状态流转,业务计算等等; 和外部系统有联动,像数据库,微服务,搜索引擎等; 正是有这样的共性存在,才会有很多普适的架构思想出现,比如分层架构、六边形架构、洋葱圈架构、整洁架构(Clean Architecture)、DDD 架构等等。
这些应用架构思想虽然很好,但我们很多同学还是“不讲 Co 德,明白了很多道理,可还是过不好这一生”。问题就在于缺乏实践和指导。COLA 的意义就在于,他不仅是思想,还提供了可落地的实践。应该是为数不多的应用架构层面的开源软件。
COLA 提供了一整套代码架构,拿来即用。 其中包含了很多架构设计思想,包括讨论度很高的领域驱动设计 DDD 等。
注意:每个人对于架构设计都有着自己的理解。所以对于 COLA 的架构,本篇文章也仅仅只是我自己对于 COLA 的粗浅理解,大家可以批判看待。
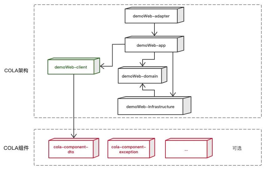
先来看两张官方介绍图
其次,还有一个官方的表格,介绍了 COLA 中每个层的命名和含义:
| 层次 | 包名 | 功能 | 必选 |
|---|---|---|---|
| Adapter 层 | web | 处理页面请求的 Controller | 否 |
| Adapter 层 | wireless | 处理无线端的适配 | 否 |
| Adapter 层 | wap | 处理 wap 端的适配 | 否 |
| App 层 | executor | 处理 request,包括 command 和 query | 是 |
| App 层 | consumer | 处理外部 message | 否 |
| App 层 | scheduler | 处理定时任务 | 否 |
| Domain 层 | model | 领域模型 | 否 |
| Domain 层 | ability | 领域能力,包括 DomainService | 否 |
| Domain 层 | gateway | 领域网关,解耦利器 | 是 |
| Infra 层 | gatewayimpl | 网关实现 | 是 |
| Infra 层 | mapper | ibatis 数据库映射 | 否 |
| Infra 层 | config | 配置信息 | 否 |
| Client SDK | api | 服务对外透出的 API | 是 |
| Client SDK | dto | 服务对外的 DTO | 是 |
这两张图和一个表格已经把整个 COLA 架构的绝大部分内容展现给了大家,但是一下子这么多信息量可能很难消化。
既然整个示例架构项目是一个 Maven 父子结构,那我们就从父模块一个个好好过一遍。
首先父模块的 pom.xml 包含了如下子模块:
<modules>
<module>demo-web-client</module>
<module>demo-web-adapter</module>
<module>demo-web-app</module>
<module>demo-web-domain</module>
<module>demo-web-infrastructure</module>
<module>start</module>
</modules>
该模块作为整个应用的启动模块(通常是一个 SpringBoot 应用),只承担启动项目和全局相关配置项的存放职责。代码目录如下:
将启动独立出来,好处是清晰简洁,也能让新人一眼就看出如何运行项目,以及项目的一些基础依赖。
接下来我们按照之前架构图从上到下的顺序,一个个看。
首先是 demo-web-adapter 模块,这名字是不是很新鲜?但其实,可以理解为平时我们用的 controller 层(对于 Web 应用来说),换汤不换药。
在 COLA 官方博客中,也能找到如下的描述:
Controller 这个名字主要是来自于 MVC,因为是 MVC,所以自带了 Web 应用的烙印。然而,随着 mobile 的兴起,现在很少有应用仅仅只支持 Web 端,通常的标配是 Web,Mobile,WAP 三端都要支持。
有了我们说的“controller”层,接下来有的小伙伴肯定就会想,是不是 service 层啦。
是,也不是。
传统的 Web 应用中,完全可以只有一个 service 层给 controller 层调用,但是作为一个业务应用,除非你真的只是个前端页面的无情吐数据机器,否则很大可能性你的应用会有很多其他上下游调用方,并且你需要提供接口给他们。
这时候你给他们的不应该是一个 Web 接口,应该是 RPC 调用的服务层接口,至于原因不是本文的重点,具体就不展开了。
所以在 COLA 中,你的 adapter 层,调用了 client 层,client 层中就是你服务接口的定义。
从上图中可以看到,client 包里有:
注意,这里只是服务接口定义,而不是服务层的具体实现,所以在 adapter 层中,调用的其实是 client 层的接口:
@RestController
public class CustomerController {
@Autowired
private CustomerServiceI customerService;
@GetMapping(value = "/customer")
public MultiResponse<CustomerDTO> listCustomerByName(@RequestParam(required = false) String name){
CustomerListByNameQry customerListByNameQry = new CustomerListByNameQry();
customerListByNameQry.setName(name);
return customerService.listByName(customerListByNameQry);
}
}
而最终接口的具体实现逻辑放到了 app 层。
@Service
@CatchAndLog
public class CustomerServiceImpl implements CustomerServiceI {
@Resource
private CustomerListByNameQryExe customerListByNameQryExe;
@Override
public MultiResponse<CustomerDTO> listByName(CustomerListByNameQry customerListByNameQry) {
return customerListByNameQryExe.execute(customerListByNameQry);
}
}
接着上面说的,我们的 app 模块作为服务的实现,存放了各个业务的实现类,并且严格按照业务分包,这里划重点,是先按照业务分包,再按照功能分包的,为何要这么做,文章后面还会多说两句,先看图:
customer 和 order 分别对应了消费着和订单两个业务子领域。里面是 COLA 定义 app 层下面三种功能:
| App 层 | executor | 处理 request,包括 command 和 query | 是 |
|---|---|---|---|
| App 层 | consumer | 处理外部 message | 否 |
| App 层 | scheduler | 处理定时任务 | 否 |
可以看到,消息队列的消费者和定时任务,这类平时我们业务开发经常会遇到的场景,也放在 app 层。
接下来便是 domain,也就是领域层,先看一下领域层整体结构:
可以看到,首先是按照不同的领域(customer 和 order)分包,里面则是三种主要的文件类型:
1、领域实体:实体模型可以是充血模型(请自行了解),例如官方示例里的 Customer.java 如下:
@Data
@Entity
public class Customer{
private String customerId;
private String memberId;
private String globalId;
private long registeredCapital;
private String companyName;
private SourceType sourceType;
private CompanyType companyType;
public Customer() {
}
public boolean isBigCompany() {
return registeredCapital > 10000000; //注册资金大于1000万的是大企业
}
public boolean isSME() {
return registeredCapital > 10000 && registeredCapital < 1000000; //注册资金大于10万小于100万的为中小企业
}
public void checkConfilict(){
//Per different biz, the check policy could be different, if so, use ExtensionPoint
if("ConflictCompanyName".equals(this.companyName)){
throw new BizException(this.companyName+" has already existed, you can not add it");
}
}
}
2、领域能力:domainservice 文件夹下,是领域对外暴露的服务能力,如上图中的 CreditChecker
3、领域网关:gateway 文件夹下的接口定义,这里的接口你可以粗略的理解成一种 SPI,也就是交给 infrastructure 层去实现的接口。
例如 CustomerGateway 里定义了接口 getByById,要求 infrastructure 的实现类必须定义如何通过消费者 Id 获取消费者实体信息,而 infrastructure 层可以实现任何数据源逻辑,比如,从 MySQL 获取,从 Redis 获取,还是从外部 API 获取等等。
public interface CustomerGateway {
public Customer getByById(String customerId);
}
在示例代码的 CustomerGatewayImpl(位于 infrastructure 层)中,CustomerDO(数据库实体)经过 MyBatis 的查询,转换为了 Customer 领域实体,进行返回。完成了依赖倒置。
@Component
public class CustomerGatewayImpl implements CustomerGateway {
@Autowired
private CustomerMapper customerMapper;
public Customer getByById(String customerId){
CustomerDO customerDO = customerMapper.getById(customerId);
//Convert to Customer
return null;
}
}
最后是我们的 infrastructure 也就是基础设施层,这层有我们刚才提到的 gatewayimpl 网关实现,也有 MyBatis 的 mapper 等数据源的映射和 config 配置文件。
| Infra 层 | gatewayimpl | 网关实现 | 是 |
|---|---|---|---|
| Infra 层 | mapper | ibatis 数据库映射 | 否 |
| Infra 层 | config | 配置信息 | 否 |
所有层讲完了,COLA4.0 很简单明了,最后,在引用一段官方介绍博客原文来总结 COLA 的层级:
1)适配层(Adapter Layer):负责对前端展示(web,wireless,wap)的路由和适配,对于传统 B/S 系统而言,adapter 就相当于 MVC 中的 controller;
2)应用层(Application Layer):主要负责获取输入,组装上下文,参数校验,调用领域层做业务处理,如果需要的话,发送消息通知等。层次是开放的,应用层也可以绕过领域层,直接访问基础实施层;
3)领域层(Domain Layer):主要是封装了核心业务逻辑,并通过领域服务(Domain Service)和领域对象(Domain Entity)的方法对 App 层提供业务实体和业务逻辑计算。领域是应用的核心,不依赖任何其他层次;
4)基础实施层(Infrastructure Layer):主要负责技术细节问题的处理,比如数据库的 CRUD、搜索引擎、文件系统、分布式服务的 RPC 等。此外,领域防腐的重任也落在这里,外部依赖需要通过 gateway 的转义处理,才能被上面的 App 层和 Domain 层使用。
说完了分层架构,我们再来回顾下上面提到的 COLA 架构的几个特色的设计
也就是下面这张图的意思,先按照领域分包,再按照功能分包,这样做的其中一点好处是能将腐烂控制在该业务域内。
比如消费者 customer 和订单 order 两个领域是两个后端开发并行开发,两个人对于 dto,util 这些文件夹的命名习惯都不同,那么只会腐烂在各自的业务包下面,而不会将 dto,util,config 等文件夹放在一起,极容易引发文件冲突。
前面的包定义,都是功能维度的定义。为了兼顾领域维度的内聚性,我们有必要对包结构进行一下微调,即顶层包结构应该是按照领域划分,让领域内聚。
前面提到的 domain 和 infrastructure 层的依赖倒置,是一个非常有用的设计,进一步解耦了取数逻辑的实现。
例如下图中,你的领域实体是商品 item,通过 gateway 接口,你的商品的数据源可以是数据库,也可以是外部的服务 API。
如果是外部的商品服务,你经过 API 调用后,商品域吐出的是一个大而全的 DTO(可能包含几十个字段),而在下单这个阶段,订单所需要的可能只是其中几个字段而已。你拿到了外部领域 DTO,转为自己领域的 Item,只留下标题价格库存等必要的数据字段。
诚然,COLA 已经做的足够清晰简洁了,但是它仍然有不完美的地方,比如每个接口的出入参都会根据业务名做定义,导致了很多结构极为相似的 DTO,DTO 的爆炸增长是个问题。参考:ISSUE-271
但是总的来说,COLA 只是给你提供了一种架构设计的思想,并不深入到强制你使用某种规范的层面,所以对于 COLA 中你觉得复杂,或者不理解的地方,很多时候需要你自己来做权衡,作取舍。取其精华,去其糟粕的运用到你的项目中。、
COLA 架构并不复杂,COLA 已经从 1.0 版本经过逐次精简,发展到了如今的形态。在阿里云代码脚手架生成器中作为一个可选项,足见其已经趋于成熟。
·········· END ··············
👉 专属专栏/一对一提问/简历修改/学习打卡/读书活动,欢迎加入 JavaGuide 知识星球。目前已经 1.3w人加入,即将调整价格。
推荐阅读 :
👉如果本文对你有帮助的话,欢迎 点赞&在看&分享 ,这对我继续分享&创作优质文章非常重要。非常感谢!